Меню
Корзина 00грн.
    Поддержка
    • +380 98 033 4000
    • +380 66 930 1000
    • +380 73 930 1000

    Пн-Пт 10-19, Сб-Вс 10-15

    Motorstate
    • +380 98 033 4000
    • +380 66 930 1000
    • +380 73 930 1000
    Корзина 00грн.
    Каталог
      Поиск
      • Программы диагностики и ремонта
      • Диагностическое оборудование авто
      • Для прошивки ЭБУ
      • Курсы чип тюнинга, автодиагностики
      Комплекты диагностики Оборудование диагностики Для одометра, ИММО, Airbag
      • +380 98 033 4000
      • +380 66 930 1000
      • +380 73 930 1000
      Заказать обратный звонок
      • UA
      • RU
      Motorstate
      • Программы диагностики и ремонта
      • Диагностическое оборудование авто
      • Для прошивки ЭБУ
      • Курсы чип тюнинга, автодиагностики
      Комплекты диагностики Оборудование диагностики Для одометра, ИММО, Airbag
      Корзина 00грн.
      Корзина
      Ваша корзина пуста!
      Каталог Поиск Корзина Корзина 00грн. Сравнение Войти
      Авторизация
      Забыли пароль?
      Регистрация

      Volvo PTT 2.7 + DevTool: Дилерская диагностика, программирование и настройка грузовиков

      • Главная
      • Программы диагностики и ремонта
        • Диагностическое оборудование авто
        • Программы диагностики и ремонта
        • Курсы чип тюнинга, автодиагностики
        • Для прошивки ЭБУ
      • Установка программы Volvo Premium Tech Tool PTT 2.7 + APCI + DevTool
      Volvo PTT 2.7 + DevTool: Дилерская диагностика, программирование и настройка грузовиков
      Volvo PTT 2.7 + DevTool: Дилерская диагностика, программирование и настройка грузовиков 4.8
      5 089 грн.
      Volvo PTT 2.7 + DevTool: Дилерская диагностика, программирование и настройка грузовиков
      Volvo PTT 2.7 + DevTool: Дилерская диагностика, программирование и настройка грузовиков
      Volvo PTT 2.7 + DevTool: Дилерская диагностика, программирование и настройка грузовиков
      Volvo PTT 2.7 + DevTool: Дилерская диагностика, программирование и настройка грузовиков
      Volvo PTT 2.7 + DevTool: Дилерская диагностика, программирование и настройка грузовиков
      4.8 (2 отзыва)
      Volvo PTT 2.7 + DevTool: Дилерская диагностика, программирование и настройка грузовиков
      Volvo PTT 2.7 + DevTool: Дилерская диагностика, программирование и настройка грузовиков
      Volvo PTT 2.7 + DevTool: Дилерская диагностика, программирование и настройка грузовиков
      Volvo PTT 2.7 + DevTool: Дилерская диагностика, программирование и настройка грузовиков
      На складе

      5 089 грн.

      Купить в кредит
      Нашли дешевле?
      Характеристики
      ВидУстановка программы Марка автоVolvo, Renault, Penta, UD, Mack НазначениеДиагностика, программирование и кодирование
      Объем программы100 Гб Операционная системаWindows 10 Тип транспортаГрузовые, автобусы, спецтехника
      ЯзыкРусский, английский
      Все характеристики
      Кредит
        Оплата частями от Приватбанка
        • От 727грн. / месяц
        • 2 - 7 платежей
        727грн. / месяц
        Мгновенная рассрочка от Приватбанка
        • От 204грн. / месяц
        • 2 - 25 платежей
        204грн. / месяц
        Покупка частями от Монобанка
        • От 727грн. / месяц
        • 3 - 7 платежей
        727грн. / месяц
      Нашли дешевле?
      Введите адрес доставки
      Описание

      Volvo Premium Tech Tool (PTT) 2.7 – это специализированное программное обеспечение, разработанное для диагностики, обслуживания и программирования электронных систем транспортных средств Volvo и ряда других брендов, входящих в Volvo Group, таких как Renault Trucks, Mack Trucks и UD Trucks. Эта программа позволяет проводить детализированную диагностику, анализ ошибок, а также выполнять комплексные операции по обслуживанию различных модулей управления (ECU) и других систем транспортных средств.

      Основные возможности Volvo PTT 2.7

      1. Диагностика и чтение ошибок:

        • PTT 2.7 позволяет считывать и сбрасывать коды неисправностей (DTC) различных систем транспортного средства: двигателя, трансмиссии, тормозной системы, электроники и других компонентов.
        • Программа отображает коды ошибок с их расшифровкой и возможными действиями по их устранению, что упрощает процесс диагностики и ремонта.
      2. Программирование и калибровка:

        • Программирование блоков управления (ECU) – это одна из основных функций программы. PTT 2.7 позволяет обновлять программное обеспечение ECU, настраивать параметры систем и калибровать компоненты, такие как датчики и модули.
        • Это особенно важно при обновлении ПО транспортных средств или установке новых деталей, которые требуют настройки и адаптации.
      3. Интерактивное руководство по ремонту:

        • В PTT 2.7 интегрированы руководства по ремонту и инструкции для механиков, что помогает в диагностике и устранении проблем. Программа предоставляет пошаговые инструкции для выполнения технического обслуживания и ремонта.
      4. Мониторинг в реальном времени:

        • PTT 2.7 позволяет в реальном времени следить за параметрами работы транспортного средства. Это включает в себя мониторинг состояния двигателя, трансмиссии, топливной системы, тормозов и других систем.
        • Специалисты могут наблюдать за текущими показателями, такими как обороты двигателя, температура охлаждающей жидкости, давление в топливной системе и другие параметры, что помогает в поиске неисправностей.
      5. Отчетность и документация:

        • Программа позволяет создавать отчеты о проведенной диагностике и ремонте, которые можно сохранять для архивации или передавать клиентам.
        • Возможна распечатка или сохранение данных о состоянии транспортного средства для дальнейшего анализа.
      6. Инструменты для настройки сервисных интервалов:

        • С помощью PTT 2.7 можно настроить сервисные интервалы для замены масла, фильтров и других расходных материалов. Это помогает оптимизировать техническое обслуживание и своевременно напоминать о необходимости проведения регламентных работ.

      Совместимость

      • Транспортные средства: PTT 2.7 работает с грузовыми автомобилями Volvo, Renault Trucks, Mack и UD Trucks, выпущенными до 2019 года. Она также поддерживает строительную технику Volvo (Volvo CE).
      • Диагностические адаптеры: Программа поддерживает адаптеры Volvo Vocom (версии I и II) и адаптеры стандарта J1708/J1939, используемые для диагностики старых моделей. Например, Сканматик, Nexiq.

      Основные функции программы:

      1. Диагностика и устранение неисправностей для всех систем автомобиля (двигатель, трансмиссия, тормоза, электроника и др.).
      2. Программирование и настройка модулей ECU и других электронных систем.
      3. Калибровка компонентов: настройка параметров датчиков и исполнительных механизмов после замены или ремонта.
      4. Сервисные и технические отчеты, которые можно сохранять и распечатывать.
      5. Мониторинг и запись параметров в реальном времени, что помогает отслеживать работу систем автомобиля.

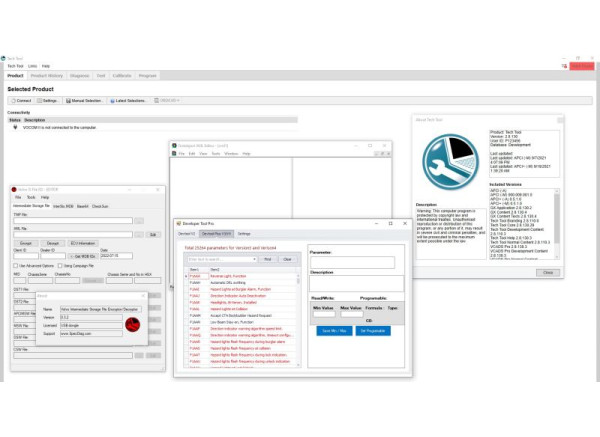
      Что означает APCI и DevTool в составе Volvo PTT

      В составе комплекта Volvo Premium Tech Tool 2.7 обычно указываются два ключевых компонента – APCI и DevTool. Они напрямую влияют на функциональность программы и определяют, какие параметры, машины и сервисные функции будут доступны пользователю.

      APCI (Application Parameter Configuration Information)

      APCI – это обширная сервисная база данных, которая содержит всю техническую информацию, необходимую для работы PTT с конкретной техникой Volvo, Renault, Mack и UD. Именно APCI определяет, какие блоки управления видит программа, какие параметры доступны, какие процедуры можно выполнять.

      Что включает APCI:

      • описания и структуру всех электронных блоков управления (ECU);
      • параметры конфигурации машин, калибровки и допустимые значения;
      • сервисные процедуры, тесты и адаптации, доступные для конкретных серий и моделей;
      • поддерживаемые типы техники: грузовики, автобусы, спецтехника на шасси Volvo;
      • список моделей по годам выпуска и рынкам;
      • информацию по CAN-шине, идентификаторам блоков и структуре коммуникации.

      Фактически, PTT без APCI – это оболочка. А сама работа с техникой, определение моделей, параметров и процедур полностью зависит от версии APCI.

      DevTool (разработческий инструмент / инженерный модуль)

      DevTool – это дополнение к PTT, которое открывает расширенную инженерную функциональность. Оно позволяет получить доступ к скрытым параметрам, ограничениям и функциям, недоступным в стандартной версии.

      Что даёт DevTool:

      • расширенное редактирование параметров ECU (в т. ч. скрытые и инженерные);
      • изменение конфигураций, заблокированных в обычном режиме (например, параметры скорости, коробки, ABS/ESP, PTO и др.);
      • включение и отключение опций, которые не отображаются стандартным PTT;
      • разблокировка сервисных процедур и тестов, доступных только дилерским центрам;
      • прямой доступ к внутренним файлам конфигурации машины;
      • возможность изменять настройки без подключения к серверу Volvo.

      DevTool может быть двух типов: Basic и Plus. Версия Plus обычно позволяет редактировать больше параметров и работать с более широким диапазоном блоков, включая VECU, TECU, ACM, EMS и другие.

      Итог

      • APCI – это техническая база данных, которая определяет поддержку моделей и параметров в PTT.
      • DevTool – это инженерный модуль, который открывает расширенное редактирование и скрытые возможности блоков.

      Вместе APCI + DevTool превращают стандартный PTT в полноценный инструмент для глубокого сервисного обслуживания, настройки и конфигурации техники Volvo и Renault Trucks.

      Преимущества Volvo PTT 2.7:

      • Интуитивный интерфейс: Несмотря на множество функций, программа имеет интуитивно понятный интерфейс, что облегчает работу даже для специалистов, не обладающих глубокими техническими знаниями.
      • Совместимость с широким спектром техники: Поддержка различных моделей Volvo, Renault, Mack и UD Trucks позволяет использовать программу для комплексного обслуживания автопарков с техникой разных брендов.
      • Обновления и поддержка: Хотя версия 2.7 устарела, она продолжает поддерживать большинство моделей грузовиков и строительной техники, выпущенных до 2019 года.

      Ограничения версии PTT 2.7:

      • Отсутствие поддержки новых моделей: Модели, выпущенные после 2019 года, не поддерживаются версией 2.7. Для них рекомендуется использовать PTT 2.8 и более поздние версии.
      • Ограничения на программирование некоторых систем: Более новые системы управления двигателями и трансмиссией могут быть недоступны для программирования в этой версии.
      • Меньшая производительность: В сравнении с версией PTT 2.8, версия 2.7 может работать медленнее, особенно на более старых компьютерах и при работе с большим количеством данных.
      • Работа со старой техникой: Для работы со старыми моделями, примерно до 2015 года нужно использовать PTT 1.12 VCads.

      Инструкции

      • Инструкция пользователя Volvo PTT pdf.

      Заключение

      Volvo PTT 2.7 остается важным инструментом для диагностики и обслуживания транспортных средств Volvo и других брендов, входящих в Volvo Group, выпущенных до 2019 года. Программа предоставляет широкий набор функций для диагностики, программирования и калибровки, но может иметь ограничения в поддержке новых моделей и систем. Для более современных транспортных средств рекомендуется использовать версию PTT 2.8, которая обладает улучшенными функциями и поддержкой.

      Цена указана за установку Volvo Premium Tech Tool PTT 2.7.25 + APCI 2021 + DevTool более новую версию можно выбрать под кнопкой Купить.

      Схема выполнения заказа:

      1. Оплата заказа.
      2. Если у Вас на компьютере отсутствует программа удаленного доступа TeamViewer, понадобится ее установка.
      3. Если программа с большим объемом, мы даем ссылку для ее скачивания, и Вы выполняете ее загрузку на свой компьютер (при возникновении трудностей, наш специалист в удаленном режиме помогает в ее скачивании).
      4. Потом наш мастер связывается с Вами, вы обсуждаете время установки софта.
      5. В условленное время мастер подключается к вашему компьютеру и проводит установку необходимой программы.
      Технические характеристики Volvo PTT 2.7 + DevTool: Дилерская диагностика, программирование и настройка грузовиков
      Характеристики
      Вид Установка программы
      Марка авто Volvo, Renault, Penta, UD, Mack
      Назначение Диагностика, программирование и кодирование
      Объем программы 100 Гб
      Операционная система Windows 10
      Тип транспорта Грузовые, автобусы, спецтехника
      Язык Русский, английский

      Рекомендуемые товары

      Установка программы Volvo Impact 2022
      Установка программы Volvo Impact 2022
      Установка программы Volvo Impact 2022
      Установка программы Volvo Impact 2022
      На складе Код товара: Установка программы Volvo Impact 2022
      10 399 грн.
      5.0
      Установка программы Volvo Premium Tech Tool PTT 1.12 + VCads (VMware)
      Установка программы Volvo Premium Tech Tool PTT 1.12 + VCads (VMware)
      Установка программы Volvo Premium Tech Tool PTT 1.12 + VCads (VMware)
      Установка программы Volvo Premium Tech Tool PTT 1.12 + VCads (VMware)
      На складе Код товара: Установка программы Volvo Premium Tech Tool PTT 1.12 + VCads (VMware)
      1 549 грн.
      Установка программы Cummins Insite 9.1 Pro + Fleet calibration + Zapit Password (с базой калибровок Incal)
      Установка программы Cummins Insite 9.1 Pro + Fleet calibration + Zapit Password (с базой калибровок Incal)
      Установка программы Cummins Insite 9.1 Pro + Fleet calibration + Zapit Password (с базой калибровок Incal)
      Установка программы Cummins Insite 9.1 Pro + Fleet calibration + Zapit Password (с базой калибровок Incal)
      На складе Код товара: Установка программы Cummins Insite 9.1 Pro + Fleet calibration + Zapit Password (с базой калибровок Incal)
      14 381 грн.
      Установка Renault Trucks Consult EPC 2018 - Каталог запчастей грузовиков
      Установка Renault Trucks Consult EPC 2018 - Каталог запчастей грузовиков
      Установка Renault Trucks Consult EPC 2018 - Каталог запчастей грузовиков
      Установка Renault Trucks Consult EPC 2018 - Каталог запчастей грузовиков
      На складе Код товара: Установка Renault Trucks Consult EPC 2018 - Каталог запчастей грузовиков
      2 434 грн.
      Установка программы диагностики Renault Trucks LCV + Diagnostic (VMware)
      Установка программы диагностики Renault Trucks LCV + Diagnostic (VMware)
      Установка программы диагностики Renault Trucks LCV + Diagnostic (VMware)
      Установка программы диагностики Renault Trucks LCV + Diagnostic (VMware)
      На складе Код товара: Установка программы диагностики Renault Trucks LCV + Diagnostic (VMware)
      1 549 грн.
      Установка программы Perkins Electronic Service Tool (EST) с FPKG 2025
      Установка программы Perkins Electronic Service Tool (EST) с FPKG 2025
      Установка программы Perkins Electronic Service Tool (EST) с FPKG 2025
      Установка программы Perkins Electronic Service Tool (EST) с FPKG 2025
      На складе Код товара: Установка программы Perkins Electronic Service Tool (EST) с FPKG 2025
      7 301 грн.
      Установка программы Volvo VISFED 3.4 + база ECU файлов для легковых
      Установка программы Volvo VISFED 3.4 + база ECU файлов для легковых
      Установка программы Volvo VISFED 3.4 + база ECU файлов для легковых
      Установка программы Volvo VISFED 3.4 + база ECU файлов для легковых
      На складе Код товара: Установка программы Volvo VISFED 3.4 + база ECU файлов для легковых
      7 921 грн.
      Жесткий диск SSD 1 Tб с базой файлов Caterpillar Flash Files 2004-2021
      Жесткий диск SSD 1 Tб с базой файлов Caterpillar Flash Files 2004-2021
      Жесткий диск SSD 1 Tб с базой файлов Caterpillar Flash Files 2004-2021
      Жесткий диск SSD 1 Tб с базой файлов Caterpillar Flash Files 2004-2021
      Жесткий диск SSD 1 Tб с базой файлов Caterpillar Flash Files 2004-2021
      Под заказ Код товара: Жесткий диск SSD 1 Tб с базой файлов Caterpillar Flash Files 2004-2021
      33 586 грн.
      Диагностическое оборудование Vocom II для Volvo Premium Tech Tool PTT
      Диагностическое оборудование Vocom II для Volvo Premium Tech Tool PTT
      Диагностическое оборудование Vocom II для Volvo Premium Tech Tool PTT
      Диагностическое оборудование Vocom II для Volvo Premium Tech Tool PTT
      Под заказ Код товара: Диагностическое оборудование Vocom II для Volvo Premium Tech Tool PTT
      43 103 грн.
      Vocom 2 Mini – автосканер для диагностики грузовиков Volvo, Renault, Mack
      Vocom 2 Mini – автосканер для диагностики грузовиков Volvo, Renault, Mack
      Vocom 2 Mini – автосканер для диагностики грузовиков Volvo, Renault, Mack
      На складе Код товара: Vocom 2 Mini – автосканер для диагностики грузовиков Volvo, Renault, Mack
      40 312 грн.
      Отзывы 2 отзыва
      4.8 Общая оценка товара 2 отзыва
      • 5
      • 4
      • 3
      • 2
      • 1
      • П
        Платон Оценка покупки 4.0
        22 Октября, 2024
        Добре!

        Ответить

        MotorState 5 Ноября, 2024
        Дякуємо за відгук,звертайтеся!
        5 Ноября, 2024
      • Н
        Никита Оценка покупки 5.0
        17 Октября, 2024
        Решил установить себе программу. Выбор остановил на компании Моторстейт и не пожалел. Быстро со мной связались, проконсультировали, сразу после оплаты начали удаленную установку. Все установилось, все работает.Супер

        Ответить

        Motorstate 17 Октября, 2024
        Дякуємо за ваш відгук! Надзвичайно раді, що ви обрали Motorstate і залишилися задоволені нашим сервісом. Ми завжди прагнемо оперативно відповідати на запити клієнтів, надавати якісні консультації та швидко виконувати встановлення. Бажаємо вам успішної та продуктивної роботи з встановленою програмою! Якщо виникнуть запитання - звертайтесь, будемо раді допомогти.
        17 Октября, 2024
      4.8 Общая оценка товара 2 отзыва
      • 5
      • 4
      • 3
      • 2
      • 1
      Пожалуйста авторизируйтесь или создайте учетную запись перед тем как написать отзыв
      Вопросы и ответы 0
      • Еще не было вопросов
      Задать вопрос
      Рекомендуемые статьи
      Калибровка, программирование и другие сервисные функции программы Premium Tech Tool для диагностики и обслуживания Volvo
      Калибровка, программирование и другие сервисные функции программы Premium Tech Tool для диагностики и обслуживания Volvo
      20 Марта, 2025
      Обзор программы Premium Tech Tool для диагностики грузовиков Volvo
      Обзор программы Premium Tech Tool для диагностики грузовиков Volvo
      20 Марта, 2025
      Диагностические функции, доступные в программе Premium Tech Tool для грузовиков Volvo
      Диагностические функции, доступные в программе Premium Tech Tool для грузовиков Volvo
      25 Марта, 2025

      Вы смотрели

      • 4.5
        Онлайн-доступ для VAG - ODIS (1 раз ввод пароля)
        Онлайн-доступ для VAG - ODIS (1 раз ввод пароля)
        Онлайн-доступ для VAG - ODIS (1 раз ввод пароля)
        Онлайн-доступ для VAG - ODIS (1 раз ввод пароля)
        На складе Онлайн-доступ для VAG - ODIS (1 раз ввод пароля)
        11 018 грн.
      • SSD 480 Гб с программами Mercedes Xentry DAS HHTWin
        SSD 480 Гб с программами Mercedes Xentry DAS HHTWin
        SSD 480 Гб с программами Mercedes Xentry DAS HHTWin
        SSD 480 Гб с программами Mercedes Xentry DAS HHTWin
        Под заказ SSD 480 Гб с программами Mercedes Xentry DAS HHTWin
        6 195 грн.
      • Акция
        5.0
        Vediamo Базовые инструкции как работать в программе
        Vediamo Базовые инструкции как работать в программе
        Vediamo Базовые инструкции как работать в программе
        Vediamo Базовые инструкции как работать в программе
        На складе Vediamo Базовые инструкции как работать в программе
        1 758 грн. -18 % 2 133 грн.

      Теги: Volvo Premium Tech Tool, PTT

      5 089 грн.
      Выберите обязательные опции

      Интернет-магазин "MotorState"

      2026

      Полезно
      • Блог
      • Отзывы
      • Акции
      • О компании
      Правила работы
      • Возврат
      • Оплата
      • Доставка, гарантия
      • Контакты
      Поддержка
      • +380 98 033 4000
      • +380 66 930 1000
      • +380 73 930 1000

      Пн-Пт 10-19, Сб-Вс 10-15

      Мы в сети
      • Facebook
      • Instagram
      • TikTok
      • WhatsApp
      • Viber
      • Telegram

      Интернет-магазин "MotorState", 2026

      • Оплата картой
      • Apple Pay
      • Google Pay
      • Криптовалюта
      • Покупка частями
      • Приватбанк Оплата частями